2024. 3. 29. 17:11ㆍTIL
데이터를 조회하거나 처리할 때 NULL값이 포함되어 있을때 여러 방식으로 NULL값을 처리할수 있다
IS NOT NULL : NULL값을 포함한 모든 행을 결과에서 제외시킨다.
COALESCE() : coalesce(컬럼, null값을 대체할 값) null값 대신 다른 값 대체 (coalesce(age, 30) -> age컬럼에 있는 null값을 30으로 대체함)
null이 아닌 이상값으로 인해서 값을 다시 지정해줘야 할경우 간단하게 if구문이나 case when 구문으로 해결할 수 있다

15보다 작을경우 15로, 80보다 크거나 같을경우 80으로 값을 바꿔주는 식으로 이상값에 대해서 처리가 가능하다
window function :데이터를 쉽게 분석하고 요약하기 위한 함수
window function을 활용하여 복잡한 계산을 단순화를 할 수 있기때문에 코드가 간결해지고 데이터 처리 속도를 향상 시키는 효과를 볼 수 있다

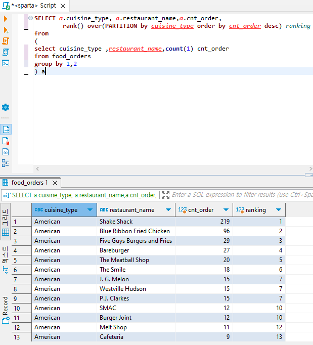
rank() : 말 그대로 순위를 매기고 싶을때 사용 하는 함수. 위 코드의 rank() over(PARTITION by cuisine_type order by cnt_order desc) ranking 에서 partition by 오른쪽에 있는 cuisine_type으로 분류를 하고 cnt_order값을 내림차순 기준으로 높은값부터 순위를 매기는 코드이다.
포맷 함수
date(): 
date함수를 이용하여 시간 데이터를 활용할 수 있음date_format()을 이용해서 날짜 및 시간 값을 지정된 형식으로 변환할 수 있다.1978-01-23 을 예시로 들면%Y : 1978 -연도-%y: 78 %M: January -월-%m: 01%D: 23rd -일-%d: 23%W: Wednesday -요일-%w: 3대문자와 소문자에 따라서 다른 형식으로 값을 반환한다
'TIL' 카테고리의 다른 글
| 팀프로젝트 협업에 관하여 (1) | 2024.04.16 |
|---|---|
| GITHUB의 기초 문법 (0) | 2024.04.15 |
| 2024-03-27(SQL) (0) | 2024.03.27 |
| 2024-03-26(SQL) (0) | 2024.03.26 |
| 2024-03-25(SQL) (0) | 2024.03.25 |